APP下载

扫一扫,立即下载

医学教育网APP下载
微 信
医学教育网微信公号

官方微信med66_weisheng

搜索|
您的位置:医学教育网 > 初级护师 > 考试动态 > 报名时间

2021初级护师考试甘肃考区网上缴费2月19日开始,速去缴费!

2021-02-19 16:46 医学教育网
|

热点信息推荐

初级护师每日一练>热点关注 精编资料免费下载> 考试相关政策解读>

2021初级护师考试甘肃考区网上缴费2月19日开始,速去缴费!医学教育网小编专门整理了网上缴费的操作流程,请各位考生仔细查看。

甘肃省2021年卫生专业技术资格中、初级考试(含卫生人才评价专业)报名费用均为每科次70元

卫生专业技术资格的考生缴费日期:

2021年2月19日至2月26日

今年,甘肃考区考生考试缴费首次通过中国卫生人才网(www.21wecan.com)报名页面进行。请各位考生相互转告并认真按照以下流程操作缴费。

1、登录中国卫生人才网,点击网上报名,登录个人系统。

1

2、点击“网上缴费”。

2

3.选择支付方式:建议选择“易宝会员支付”后,点击“易宝支付”。

3

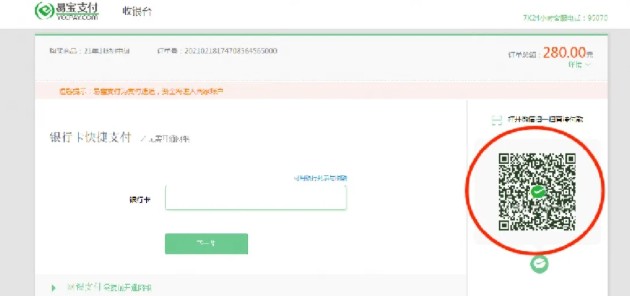
4、扫描二维码,微信支付备注:不能通过微信支付的考生,请选择银行卡支付。

4

5、出现以下界面,视为缴费成功在规定时间内完成网上缴费的考生视为报名成功,逾期未缴费的考生无法打印准考证并视为放弃考试。缴费成功的考生,不参加考试者视为缺考,报名费用不予退还。

5

请各位考生在报名系统内务必绑定微信,后期可使用“微信登录入口”进入报名系统并接收考试重要信息通知。

考生报名缴费过程中如有疑问,请咨询各考点。

甘肃考区各考点联系方式

考点  详细地址  咨询电话 
兰州  兰州医学会(城关区民安大厦B塔11楼1106)  0931-8405159 
酒泉  酒泉市行政服务中心2楼F区13号窗口

(酒泉市富康路24号,肃州区法院对面)

0937-2853803

0937-2612172

庆阳  庆阳市西峰区九龙路27号  0934-8855017 
天水  天水市卫健委(秦州区政务中心2号楼1603室)  0938-8211139 
武威  武威市公共卫生综合服务楼

(凉州区天丰街公共卫生综合服务楼B区2楼)

0935-2234152 
甘南  合作市人民东街51号  0941-8213565 
定西  安定区卫生健康局一楼110室

(安定区福台路9号)

0932-8213302 
金昌  金昌市新华西路18号  0935-8211529 
陇南  陇南市武都区东江市行政中心统办大楼A区1楼  0939-8870201 
临夏  临夏市红园路40号  0930-6214366 
平凉  平凉市卫生健康委员会305室

(平凉市崆峒区东大街41号)

0933-8228351 
张掖  张掖市甘州区南环路656号

(张掖市卫健委1110办公室)

0936-8294709 
白银  白银市白银区广场北路1号2号统办楼  0943-8225093 
省直  省卫健委人才服务中心 6楼考试科

(兰州市城关区段家滩371号)

0931-8677175 

以上“2021初级护师考试甘肃考区网上缴费2月19日开始,速去缴费!”文章内容由医学教育网小编整理,更多初级护师考试动态及政策解读欢迎关注医学教育网!

卫生资格考试公众号

学员讨论(0
距离2024初级护师考试还有

编辑推荐
    • 免费试听
    • 免费直播
    马蕴琦 初级护师 《儿科护理学》 免费试听
    2024成绩放榜庆功会

    主讲:师资团 查分入口开通当天

    详情
    2025年备考应对策略

    主讲:章浩 6月17月 19:00

    详情
    免费资料
    初级护师 备考资料包
    教材变动
    考试大纲
    高频考点
    模考试卷
    立即领取 立即领取
    回到顶部
    折叠
    您有一次专属抽奖机会
    可优惠~
    领取
    优惠
    注:具体优惠金额根据商品价格进行计算
    恭喜您获得张优惠券!
    去选课
    已存入账户 可在【我的优惠券】中查看