关于“甘肃考区2021年主管药师考试报名缴费方式\流程”的内容,想必各位甘肃的考生都比较关注,为了帮助大家了解,医学教育网为大家整理如下:
网上缴费操作方法:
1、登录中国卫生人才网,点击网上报名,登录个人系统。

2、点击“网上缴费”。

3.选择支付方式:建议选择“易宝会员支付”后,点击“易宝支付”。

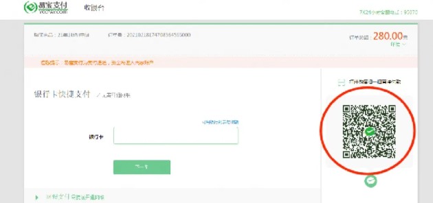
4、扫描二维码,微信支付备注:不能通过微信支付的考生,请选择银行卡支付。

5、出现以下界面,视为缴费成功在规定时间内完成网上缴费的考生视为报名成功,逾期未缴费的考生无法打印准考证并视为放弃考试。缴费成功的考生,不参加考试者视为缺考,报名费用不予退还。

请各位考生在报名系统内务必绑定微信,后期可使用“微信登录入口”进入报名系统并接收考试重要信息通知。
考生报名缴费过程中如有疑问,请咨询各考点。
推荐阅读:
以上“甘肃考区2021年主管药师考试报名缴费方式\流程”由医学教育网为大家整理,希望对大家有所帮助,更多资讯请关注医学教育网!

学员讨论(0)













扫一扫立即下载


