医学教育网主管药师:《答疑周刊》2017年第18期
问题索引:
1.【问题】总结一下肾上腺素受体激动药分类及临床应用。
2.【问题】总结一下肾上腺素受体阻断药分类及临床应用。
3.【问题】下面这个题目该怎么分析呢?
具体解答:
1.【问题】总结一下肾上腺素受体激动药分类及临床应用。
【解答】【医学教育网原创】

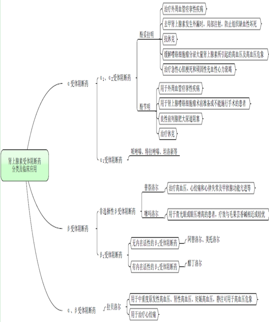
2.【问题】总结一下肾上腺素受体阻断药分类及临床应用。
【解答】【医学教育网原创】

3.【问题】下面这个题目该怎么分析呢?
静滴去甲肾上腺素外漏可引起A.局部组织缺血性坏死B.急性肾功能衰竭C.血压过度升高D.心律失常E.休克
【解答】A,
【答案解析】【医学教育网原创】去甲肾上腺素可导致局部组织缺血性坏死,静脉滴注浓度过高、时间过长或药液外漏,可因局部血管强烈而持续收缩致局部缺血,引起皮肤苍白、发凉、疼痛等症状,甚至出现组织缺血性坏死。故静滴时应防止药液外漏,并观察局部反应,一旦发现药液外漏或滴注部位变白,应立即更换注射部位,并对原部位实行热敷,必要时用局麻药普鲁卡因或α受体阻断药酚妥拉明进行局部浸润注射,以扩张血管【医学教育网原创】。
〖医学教育网版权所有,转载务必注明出处,违者将追究法律责任〗
医学教育网卫生资格西药专业-主管药师《答疑周刊》2017年第18期.doc


学员讨论(0)
相关资讯













扫一扫立即下载


